Documentation Index
Fetch the complete documentation index at: https://docs.dojima.foundation/llms.txt
Use this file to discover all available pages before exploring further.
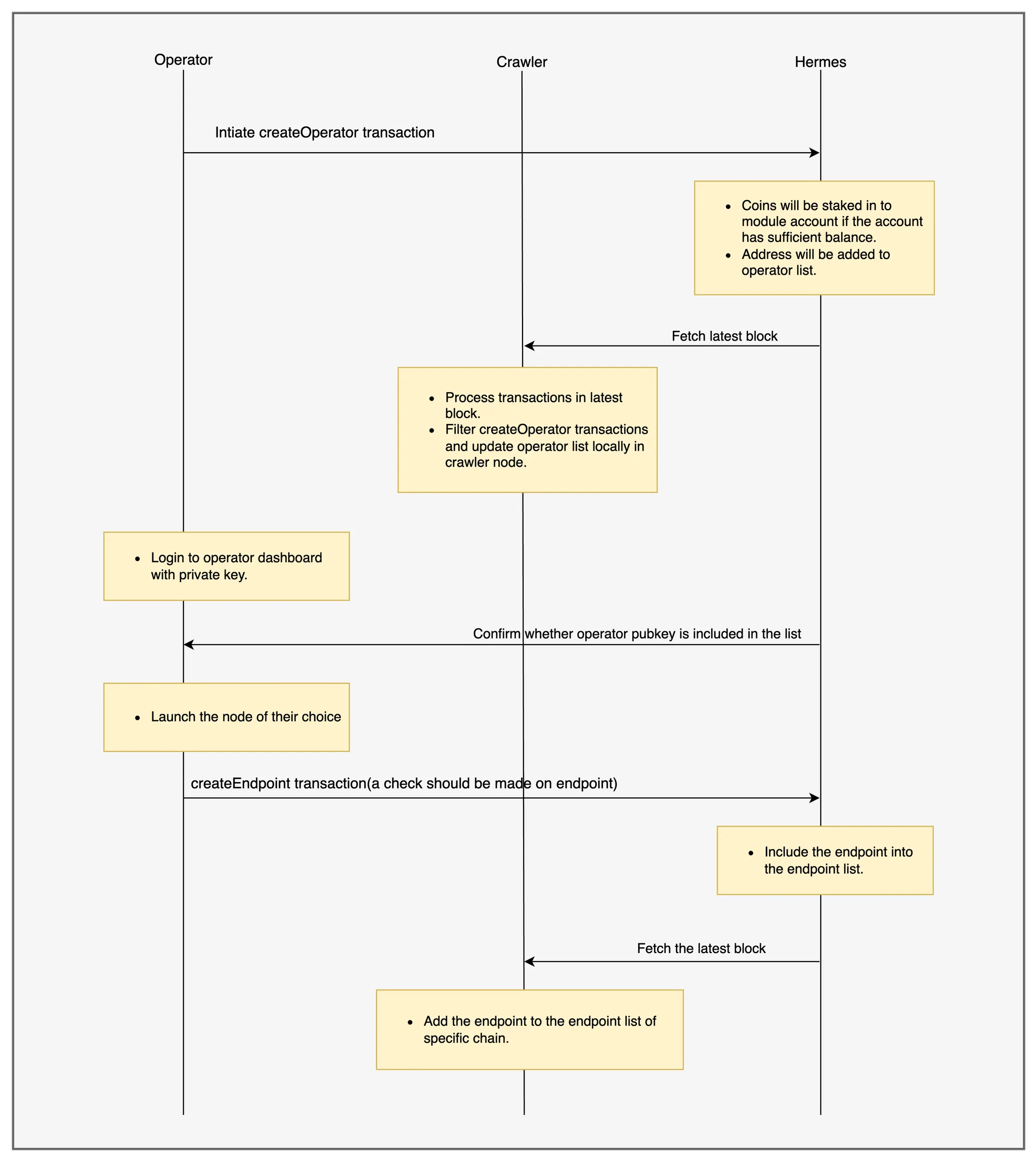
Operator onboarding

Steps to Onboard an Operator:
- Staking $DOJ Tokens:
- The operator stakes $DOJ tokens using the
createOperatorfunctionality. - Once the stake is made, the operator is added to the operator set in the Hermes chain.
- The operator stakes $DOJ tokens using the
- Hosting Blockchain Nodes:
- After onboarding, operators host blockchain nodes of their choice.
- These nodes are registered and managed through the Operator Dashboard.
- Node Updates:
- Whenever a new node is added or updated by an operator, the information is recorded on the Hermes chain via the dashboard.
- Crawler Node Tracking:
- Crawler nodes continuously monitor the Hermes chain for operator-related events, such as node changes or operator set updates.
- These events are filtered and stored locally by the crawler nodes to ensure efficient data querying and synchronization.
Crawler node fetching block data from operators
The below component diagram depicts how crawler nodes fetch data from operators.
Data Fetching Process:
- Pull-Based Mechanism:
- Crawler nodes operate on a pull-based mechanism, periodically querying the operators for the latest blockchain data.
- Hermes Pairing List:
- Every 200 blocks, the Hermes chain publishes a Pairing List (PL).
- This list assigns specific crawler nodes to operators, detailing which crawlers should query which operators for blockchain data.
- Data Requests:
- Based on the PL, crawler nodes fetch block and transaction data from the mapped operator’s nodes.
- This data is then processed by the crawlers to filter Dojima cross-chain transactions, which are sent to Hermes for further validation and processing.

